publiccms采用连续无缝升级设计,所有的旧版本程序均可升级到*版本。
将新版本程序数据目录指向旧版本程序后,备份数据库,启动新版本程序,访问页面。

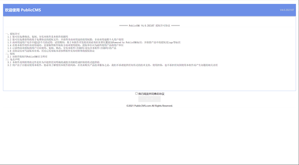
勾选我已阅读并同意此协议,点击下一步

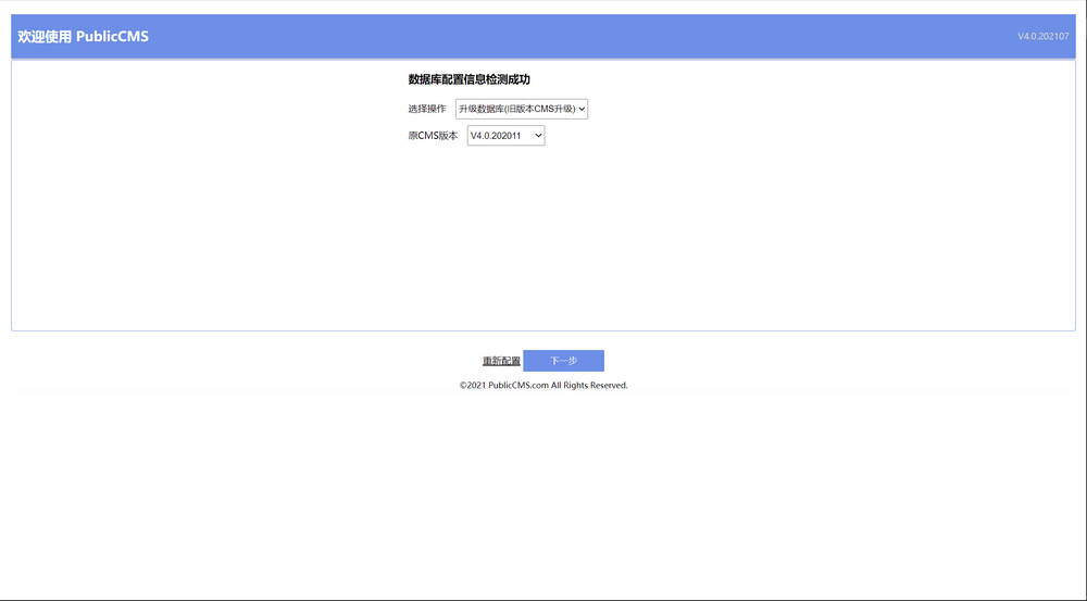
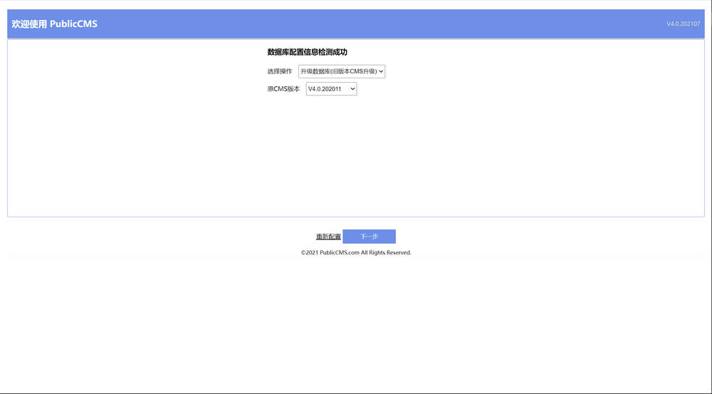
CMS已经默认了升级数据库的操作,并选中了原CMS版本。请确保已经备份过数据库,然后点击下一步开始升级。也可以点击重新配置,重新配置数据库连接,或者原CMS版本进行升级,或选择其他操作。

升级结束页面会显示执行错误的sql。
2021年以前的版本升级后,*登录后台需要取消勾选安全登录!
手动升级数据库可以手动执行publiccms-parent\publiccms-core\src\main\resources\initialization\sql下升级脚本。
0条评论