产品*次运行既数据目录下不存在install.lock和database.properties时,访问页面会进入引导安装页面
一般访问地址为http://localhost:8080/(2022年以前的版本为http://localhost:8080/publiccms/),会自动跳转到安装页面
出现安装界面,点击同意,使用idea执行SpringBootApplication类main方法方式运行,此步的下一步按钮可能不能点击查看这里的帮助文档解决这个问题

输入数据库用户名跟密码,下一步

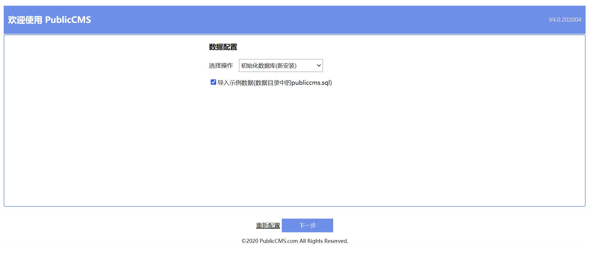
初次安装可以导入示例数据(数据目录中的publiccms.sql)以便熟悉系统,将数据目录指向空的目录,将不会显示导入示例数据选项。

此时数据目录下已经根据您填写的信息生成了database.properties文件,根据程序版本生成了install.lock文件,下次使用相同版本程序,相同数据目录启动将不会再次进入安装页面。想要重新进入安装页面,也可以删除数据目录下的install.lock。

访问页面即可看到两个演示站点信息。
手动初始化数据库,可以手动执行publiccms-parent\publiccms-core\src\main\resources\initialization\sql目录下数据库脚本。
手动导入示例数据,可以手动执行data/publiccms/publiccms.sql.

0条评论